Content Strategy

& UX Design

Practicing web design and content management professionally since 2011.

Specializing in content strategy, wireframing, information architecture, conversational design, journey mapping, content modeling, search engine optimization (SEO), customer experience, user interface design, and human-centered design.

WEB & APP DESIGN
CONTENT STRATEGY
SEO & INFORMATION ARCHITECTURE

Web & App Design

Designing from scratch or giving a facelift to a redesign - it starts with human-centered design.

HIV.gov AHEAD Dashboard

UX Design Lead
2022-Present

Researching and developing interactive user interface wireframes for America’s HIV Epidemic Analysis Dashboard digital data visualization tool.

Coordinating with data scientists and engineers to design the search and filter systems and interactive components.

Interviewing immunologist subject matter experts (SMEs) and conducting heuristic testing focused on human-centered design. Leading task-based usability testing of functional prototype with primary care practitioners to define use cases.

Version 1 launched winter 2023. Version 2 launched summer 2024.

    • User interface design

    • Content development and technical writing

    • Prototype user testing

    • Information architecture

    • Data visualization design

    • Filter and navigation design

    • Interactive component design

    • Audience research

    • Client presentations

    • Methodology research and best practice documentation

    • Content modeling

    • Site mapping

    • Wireframing

    • Interactive mockup design

    • Task-based user testing

    • Persona development

    • Workshop facilitation

    • Adobe XD

    • Figma

    • Chart.js

    • Mantine

    • ArcGIS

    • Tableau

    • Mural

HIV.GOV AHEAD Process Snapshots

U.S. Department of Housing and Urban Development

Content Strategist and UX Designer
2020-2024

Providing oversight of sitewide content strategy and program-specific redesign tasks for the U.S. Department of Housing and Urban Development HUD Exchange website.

Developing content worksheets, templates, pattern libraries, and governance to create a cohesive information architecture.

Designing wireframes, mockups, interactive demos, and requirements documentation for the development of resource libraries, administrative tools, and project hub pages.

Conducting stakeholder interviews, card sort and treejack activities, and content administration workshops to develop taxonomies and filter systems for overall site information architecture.

    • Information architecture

    • Running workshops

    • Communicating requirements to developers

    • Stakeholder interviews

    • Developing taxonomies

    • Content maintenance and governance recommendations

    • User interface design

    • Tool design

    • Content modeling

    • Templates and content worksheets

    • Wireframing

    • Interactive mockups

    • Card sort workshops

    • Treejack testing

    • Pattern libraries

    • User journey mapping

    • Mura CMS

    • Adobe XD

    • Optimal Workshop

    • Mural

    • Screaming Frog

HUD Exchange Process Snapshots

Content Strategy

Thinking about the big picture.

Office of Infectious Disease and HIV/AIDS Policy

UX and Content Team Lead
2022-Present

Providing ongoing evaluation of and recommendations for improvement to the OIDP and HIV.gov web presence across HHS.gov, YouTube, and other initiative microsites.

Responsibilities include content auditing, SEO impact analysis and recommendations, persona testing, keyword research, competitive landscape evaluation, content modeling, audience analysis, blog authoring, and user testing.

Team lead responsible for managing tasks amongst a small team of content strategists, UX researchers, UI designers, and analysists.

    • Delegation of tasks as team lead

    • Client presentations

    • Developing taxonomies

    • Content maintenance and governance recommendations

    • Competitive landscape evaluation

    • Audience analysis

    • Authoring blogs

    • User testing

    • Developing taxonomies

    • Content inventory

    • ROT audit

    • SEO keyword impact analysis

    • Persona testing

    • Card sort activity

    • Screaming Frog

    • Optimal Workshop

    • Moz Pro

    • GA4

    • Mural

OIDP Process Snapshots

Region 8 Comprehensive Center

Content Strategist
2020

Provided content strategy for the creation of a new microsite for the Indiana, Michigan, Ohio branch of the U.S. Department of Education’s Comprehensive Center Network.

Responsibilities included writing blurbs and introductions for home and sectional pages, writing meta descriptions for every page to comply with best practices for SEO.

Worked with developers to design new prototype mockups for implementing the Resources library following information architecture best practices and developed a content authoring and governance guide for maintaining, editing, archiving, and broken link monitoring.

Live version of this redesign here.

    • Stakeholder & SME interviews

    • Audience research

    • Taxonomy development

    • Content maintenance and governance strategy

    • Copy writing

    • Metadata development

    • Communicating requirements to developers

    • Content modelling

    • Component mapping

    • Wireframe design

    • Mockup design

    • Filter design

Region 8 Process Snapshots

ToxTown

Content Strategist
2019

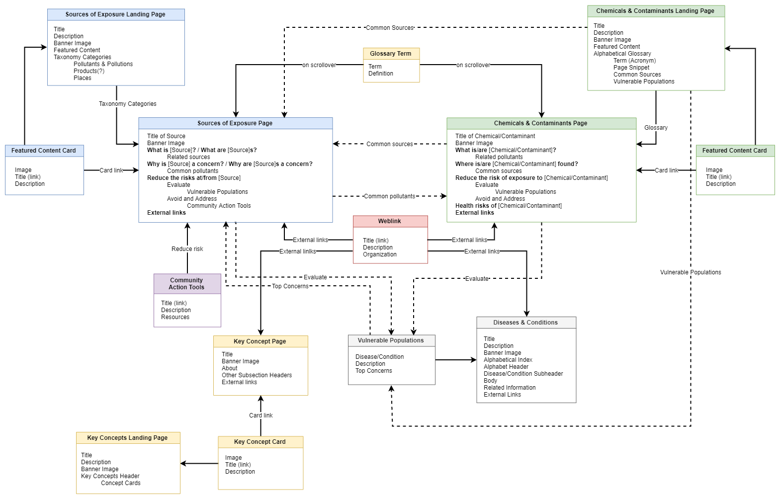
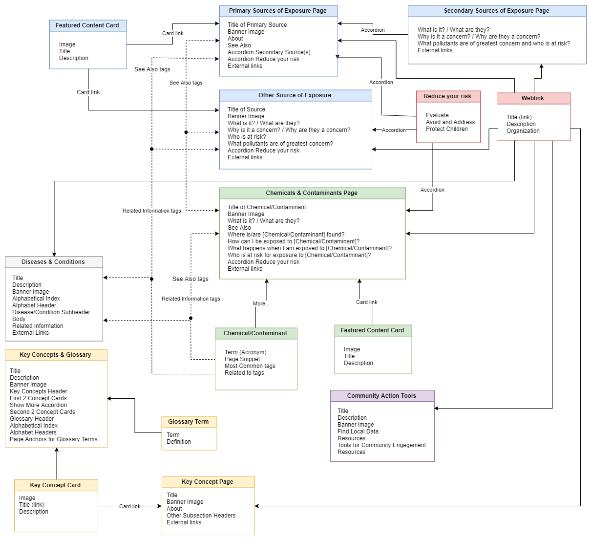
Developed a content model and conducted an audit of the National Library of Medicine’s (NLM) ToxTown website (now archived), including an inventory of all pages by audience needs, organizational goals, and taxonomy.

Responsibilities included working with analytics to identify high priority search keywords, identify, and correct formatting errors effecting search visibility, and develop new content on existing pages for search engine optimization.

Used user journey mapping to develop a plan for a revised site map and tagging system based off findings, and made recommendations for continued improvement of content and 508 accessibility compliance.

    • Stakeholder & SME interviews

    • Audience research

    • Developing content strategy guidance

    • Metadata development

    • Keyword research and content recommendations

    • Taxonomy revision

    • 508 accessibility review

    • Content modelling

    • Component mapping

    • Keyword impact analysis

    • User journey mapping

Toxtown Process Snapshots

Energy Storage Grand Challenge

Facilitator
2019-2021

Coordinated with a team of facilitators to run a series of workshops with subject matter experts (SMEs), industry leaders, policy makers, and engineers with the purpose of outlining future policies for energy storage manufacturing in America.

Responsibilities included documentation, rapid distillation of information, remote technical assistance, condensing key takeaways as deliverables, leading activities, and time management.

Results of an in-person brainstorm activity.

Smokefree

Content Strategist
2019

Conducted an analytics review of goal conversions and user pathways across all subdomains of the National Cancer Institute’s (NCI) Smokefree.gov website to identify opportunities to adjust content to improve sign up completions for smoking cessation programs.

Worked with a team on migration, review, and authoring of Smokefree web content from Drupal D7 to D8 content management systems.

Also conducted a heuristic evaluation and review of content of publicly available vaping cessation programs from a usability perspective.

Responsibilities included documentation of all program’s vaping cessation content, research for established medical data on electronic nicotine delivery systems, and analysis of existing smoking cessation content to identify potential opportunities.

SEO & Information Architecture

Ensuring your content is findable, provides value, and is easy to understand.

Energy Star

2020

Conducted an inventory and audit of the Environmental Protection Agency’s Energy Star Tools and Resources library tagging taxonomy.

Responsibilities included development of a new refined taxonomy based on best practices, and comparison of internally maintained inventory to Screaming Frog inventory for analysis of gaps. 

Cancer Control

2020

Conducted an inventory, audit, mapping, and migration of the National Cancer Institute’s (NCI) Division of Cancer Control & Population Sciences (DCCPS) website into the Drupal 8 content management system.

Responsibilities included development of new sitemap, breadcrumb and URL schemas, and sectional navigation to remap existing information architecture.

Authoring of content in Drupal 8 and systematic proofreading for quality assurance of all migrated pages.

511NY Rideshare

2019-2020

Conducted a metadata audit of the New York State Department of Transportation’s (NYSDOT) 511NY Rideshare website, including an inventory all URLs, broken links, reroutes title tags, and meta descriptions.

Responsibilities included writing new meta descriptions for every page to comply with best practices for SEO.

Worked with an analyst to build a Google Data Studio dashboard to monitor metrics from new metadata and developed a workplan for future broken link audits using Screaming Frog.